STAM-Transpose: Linking identical text selections¶
Introduction¶
This is an extension on top of STAM that allows linking identical textual parts (including across resources), which we call transposition. This extension defines a vocabulary and prescribes functionality enabled through this vocabulary. This extension does not alter the underlying core data model.
Transposition defines an exact mapping between any text selections. It can for instance be used as the foundation to derive a new text resource from one or more existing resources.
In simple terms, you can compare this to copy/pasting parts of one or more text resources into a new text resource. We call these derived resources. The transposition is an annotation that covers both the source and target resource(s) and defines precisely which text selections were copied where. This enabled various transformations and use cases:
- Leaving out unwanted parts of a text
- Use-cases: Think of page numbers, headers, metadata blocks, non-textual/structured data, censorship
- Inserting comments/notes in a redacted text:
- Use-cases: Explicit text annotation where annotation is explicitly expressed in the text.
- Re-ordering text selections
- Use-cases: Changing reading order, column rearrangement, footnotes, marginalia, notes per page to notes per chapter/document.
- Concatenate text selections
- Use-cases: Citation, summarisation
In all these cases, text selections from one or multiple resources are recombined into a new derived resource. The transposition defines this relationship.
In STAM, each resource has its unique 1-dimensional coordinate space in unicode points, the transposition enables implementations to map coordinate systems.
The key words "MUST", "MUST NOT", "REQUIRED", "SHALL", "SHALL NOT", "SHOULD", "SHOULD NOT", "RECOMMENDED", "MAY", and "OPTIONAL" in this document are to be interpreted as described in RFC 2119.
Vocabulary¶
A transposition is, like everything in STAM, just an annotation. Annotations
that describe transpositions are explicitly marked as being a transposition by
the following key in the annotation dataset with identifier
https://w3id.org/stam/extensions/stam-transpose/:
Transposition(type:Null) - Marks an annotation as being a transposition. A transposition MUST either:- use a
DirectionalSelectororCompositeSelector, with underneath aTextSelectorto target two or more text selections directly. We call this the simple transposition. The text selections on either side MUST have the exact same textual content. - use a
DirectionalSelectororCompositeSelector, with underneath anAnnotationSelectorto target two or more annotations. We call this this complex transposition. The text targeted by the annotations MUST be identical on either side. The annotations themselves
- use a
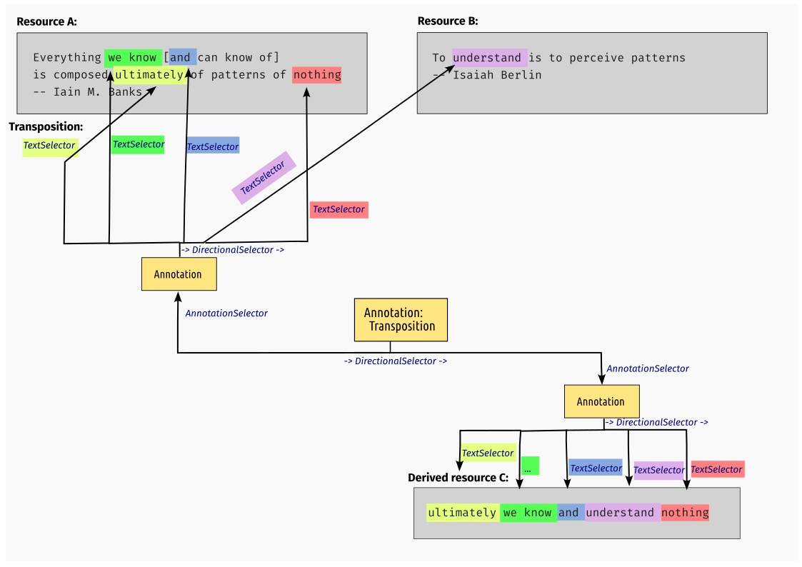
The full notion of transposition is illustrated in the following schematic, where resource A and B are recombined into a derived resource C:

The use of DirectionalSelector vs CompositeSelector under the transposition itself is a small semantic
distinction without real functional implications. Use of DirectionalSelector
here implies an explicit source to target ordering so you can distinguish which was
the original and which the derived copy.
The complex transposition is called complex because the annotations targeted
by the underlying AnnotationSelector MAY themselves have a complex
selector (DirectionalSelector, CompositeSelector or MultiSelector). In
this case, the complex selectors on either side MUST describe the same number
of text selections with the exact same textual content on either side, which
implies that both selectors as a whole describe the same textual content. In all cases, target annotations on either side of the transposition MUST have the same selector type.
Transposition can also be used to re-order text. Transpositions that re-order
multiple text selections (i.e. place text selection B' before A' whereas A was
before B in the source) MUST use a DirectionalSelector. This implies that
the textual reading of the annotation as a whole is identical on both sides
because a DirectionalSelector implies how text is concatenated. That the
directional order is then non-sensical from a human reading perspective on at
least one side of the transposition not an issue, it merely serves as a
mapping between the coordinate spaces.
A derived resource is defined as a resource where all text is derived from
the text of one or more other resources for which the full resource text is
covered by a single (often complex) transposition. To explicitly mark a
resource as a derived resource, which is RECOMMENDED, we define the following
key in https://w3id.org/stam/extensions/stam-transpose/:
DerivedResource(type:Null) - Marks an annotation as defining a derived resource. The annotation MUST have aDirectionalSelectorwith (in this order) aResourceSelectorandAnnotationSelectorunderneath. TheResourceSelectorpoint to the resource that is derived, and theAnnotationSelectorpoints to the transposition that defines how it is derived from which sources.
Though transposition across two text resources and the creation of derived resources is a common use-case, transposition is not limited to that; it MAY also be used to link identical text selections within a single resource. Likewise, you MAY also cover more than two text resources. Text selections MAY be sourced from multiple heterogeneous resources rather than all from a single one.
Resegmentation¶
The STAM Transpose extension also defines resegmentation, because it is prerequisite for some types of transposition, as will be illustrated later. A resegmentation maps two instances of the exact same text (on the exact same resource), but redefines how the text is segmented into text selections.
We introduce the following key in the set https://w3id.org/stam/extensions/stam-transpose/:
Resegmentation(type:Null) - An annotation that MUST use aDirectionalSelectororCompositeSelectorwith underneath twoAnnotationSelectors to target two or more annotations. These annotations MUST all target the exact same text, in the same order, in the same resource(s) (using anotherDirectionalSelector,CompositeSelectoror directly usingTextSelector), but can cover the same text using different text selections. The complex selectors at these level MAY have a different number of text selections on each side and unlike in transpositions, no one-to-one relation is presumed between these items.
The following image illustrates resegmentation:

Functionality¶
STAM implementations implementing this extension MUST provide the following functionality:
- A transpose function that maps any arbitrary text selection(s) or annotation(s) (that refers to text selection(s)) over a (third) transposition annotation (also called the pivot). This effectively translates items in one coordinate system to another.
- The function MUST produce transposed text selection(s)/annotation(s) as output.
- This function MUST itself be able produce a transposition as its output (linking to the above output), this effectively links to two text selections/annotations and is useful at least for keeping provenance information intact. The user SHOULD be able to ignore this output if not deemed needed for his/her use-case. The function SHOULD also be able to output an additional resegmentation if resegmentation is necessary. (explained at the end of this section)
- Transposing text selections or annotations is not possible if parts of the text selection(s)/annotation(s) is not covered by the transposition. In such cases the transpose function MUST reject operation with an error.
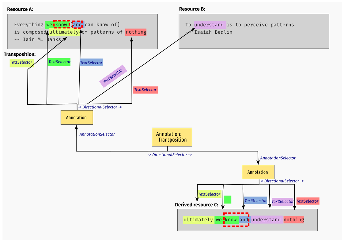
To illustrate the transpose function on the basis of the schema shown earlier, assume we select the text selection "know and" in the derived resource C, we use red dashed lines to mark this in the next schema:

We then intend to transpose this selection back to source resource A. The transpose function takes the transposition that formed the derived resource as a parameter, and based on that information it knows to first map our single text selection in resource C to two text selections in the same resource C (because there is a colour change in the middle): one picks a slice of the green text selection, and one picks a slice of the blue text selection. Because both text selections are mapped from resource A, the transpose function knows it can produce valid output in resource A and will yield two text selections there. Note that in resource A these are not directly adjacent (there is a square bracket in between), but that does not hinder our ability to map the text selection.
The result of this transpose operation is a new transposition with two annotations underneath, one pointing at "know " and "and" in resource C, and the other pointing at "know " and "and" in resource A.
Note that if we were to select the text selection "and understand" (blue and purple) in resource C, then the transpose function needs to fail if we ask it to map it to only either resource A or B. It can only succeed if we allow it to map freely to both resources, which MUST be allowed as well by the transpose function. Similarly, if we select "Everything we know" (uncoloured and green) in resource A and ask to transpose it to resource C, then that too would fail because "Everything" is not part of the transposition that created resource C.
We go back to our example of transposing "know and" from resource C to resource A now. If possible, the transposition that is produced SHOULD reference the original annotation as one of its sides (e.g. as one of the annotations in its complex selector). However, this is not always possible, as this particular example illustrates: If the original annotation references the text "know and" in resource C as a single text selection, it can by definition of how transpositions are defined not map two text selections on the other side (an exact one-to-one mapping between items in the complex selector of a transposition is REQUIRED). Although these type of transpositions MUST be supported, we then end up with a situation where the original annotation can not be directly used as one of the sides of the transposition. The annotation that is suitable for use as a side in the transposition instead is a so-called resegmented variant (i.e. a side in a resegmentation, the other side is the original source annotation). This is illustrated in the following schema in which the annotation on the bottom-left would be the original annotation, the one in the middle the resegmented variant, and the one on the right the transposed variant:

Limitations¶
Transposition is by definition limited to relating text selections whilst preserving their textual content unmodified. It MUST NOT be used in cases where you want to relate text selections of a different nature, such as translations, transliterations, normalisations or corrections. Use translations (STAM-translate extension) for those.